LTE желісі ұсынатын қызметтер


5
![]()
6
![]()
7
![]()
8
![]()
АҢДАТПА
Дипломдық жобада 4G (LTE) технологиясының негізінде заманға сай
дамыған байланысты ұйымдастыру мәселесі қаралады. 4G байланыс жүйесінің
сипаттамалары, оны құру сұлбасы және құрылғылары қарастырылған. 4G
технологиясын пайдалана отырып базалық станция қамту аумағын, абоненттік
жүктеме және базалық станцияның күшейткіші есептелген. Сонымен қатар, осы
жобаның бизнес - жоспарымен, техникалық - экономикалық негіздемесін
енгізу әзірленген, жабдық пайдалануда өмір тіршілігі қауіпсіздігі мәселелері
баяндалған, сонымен қоса базалық станция антеннасының адам денсаулығына
тигізетін әсерін алдын - алу қарастырылған.
АННОТАЦИЯ
В дипломном проекте рассматривается вопрос организации современной
развитой связи на основе технологии 4G (LTE) . Рассмотрены характеристики
стандарта 4G, схема
построения и состав оборудования. С учетом
использования технологии 4G рассчитаны зоны покрытия базовой станции,
абонентская нагрузка, усилитель базовой станции. Кроме того, был разработан
бизнес - план, технико - экономическое обоснование внедрения данного
проекта, описаны меры безопасности жизнедеятельности при эксплуатации
оборудования, а также были рассмотрены отрицательные влияния антенн.
ABSTRACT
In the degree project is considered the question of the organization of the
modern developed communication on the basis of technology 4G (LTE) . Standard 4G
characteristics are considered, the scheme of construction and equipment structure.
Taking into account use of technology 4G cover zones of a base station, subscriber
loading, the amplifier of a base station are calculated. Besides, the business plan, the
feasibility study on introduction of this project was developed, activity security
measures are described at equipment operation, and also negative influences of
antennas were considered.
9
МАЗМҰНЫ
КІРІСПЕ
1 ҚОЛДАНЫСТАҒЫ ТЕХНОЛОГИЯНЫ ТАЛДАУ
1. 1 Тараз қаласындағы байланыс желісінің қазіргі кездегі жағдайы
1. 2 Төртінші ұрпақ түсінігі технологиясына шолу және ерекшелігі
1. 3 Long-Term Evolution технологиясының басты ерекшеліктері
1. 4 LTE стандартының желілік архитектурасы
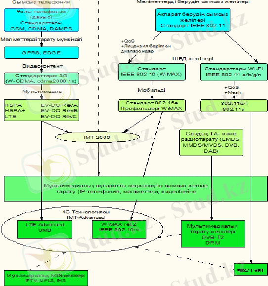
1. 5 LTE желісі ұсынатын қызметтер
1. 6 LTE желісін құру үшін құрылғыны таңдау
2 LTE ТЕХНОЛОГИЯСЫНА ТАЛДАУ
2. 1 Тараз қаласының аумағында LTE желісі үшін қамту аумағын
есептеу
2. 2 Тараз қаласының аумағында eNB-ның жиiлiкті - аймақтық бөлiнуі
және жағдайға байланысты орналастырылуы
2. 3 Желінің өткізу қабілетін есептеу
2. 4 Потенциалдық абоненттердiң санын есептеу
2. 5 Базалық стансалардың санын есептеу (Node B)
2. 6 Қажетті қуатты есептеу
2. 7 БС тиесілі жүктемені есептеу
2. 8 РРЖ пролетін есептеу
2. 9 Байланыстың тұрақтылығын есептеу
2. 10 Қабылданатын дабыл қуатын есептеу
2. 11 Көп сәулененудің таралуының нәтижесіндегі кідіріс
2. 12 Пайдалы дабылдың қуатын есептеу
3 БИЗНЕС ЖОСПАР
3. 1 Түйін
3. 2 Компания және сала
3. 3 Қызметтерді (өнімдерді) бейнелеп жазу
3. 4 Нарықтық өтімді талдау. Нарық қызметтерін зерттеу
3. 5 Менеджмент
3. 6 Маркетинг стратегиясы
3. 7 Қаражат жоспары
3. 8 Табысты есептеу
3. 9 Пайдалану шығындары
3. 10 Экономикалық тиімділіктің көрсеткішін есептеу
4 ӨМІРТІРШІЛІК ҚАУІПСІЗДІГІ
4. 1 Өнеркәсіп бөлмелеріндегі еңбек жағдайына талдау жасау
4. 2 Санитарлы талаптар және ережелер
4. 3 Ауаны баптау жүйесін есептеу
4. 4 Кондиционерді таңдау
4. 5 Өмір қауіпсіздігін қамтамасыз ететін техникалық шешімдер
ҚОРЫТЫНДЫ
10
8
9
9
10
15
17
18
19
25
25
28
30
31
33
35
35
36
38
44
45
46
48
48
48
49
49
50
50
51
52
55
58
61
61
63
64
69
70
75
Қысқартылған сөздер тізімі
ӘДЕБИЕТТЕР ТІЗІМІ
А Қосымшасы
Ә Қосымшасы
Б Қосымшасы
В Қосымшасы
Г Қосымшасы
11
76
77
79
80
81
82
83
КІРІСПЕ
Байланыс жүйесінің қызметі кез келген мемлекеттің өмір сүруінің
«күретамыры» іспеттес. Мемлекеттердің экономикалық қуаты, халықтарының
өмір сүру деңгейінің жоғарылығы, дүниежүзілік қауымдастықтағы рөлі мен
салмағы сол елдің техникалық даму деңгейімен анықталады.
Әр елдің телекоммуникациялық басқару саласы өзіне тән ерекшелікке ие.
Әр түрлі бағыттағы телекоммуникациялық жүйенің одан әрі дамуы мен
бәсекеге төзімділігі қатынау желілерін таңдау бойынша операторлардың
қабылдаған шешіміне тәуелді анықталады. Қазіргі кездегі қолданысқа енетін
және аса жоғары құнымен, төмен сенімділігімен танымал болған рұқсат
желілерінің көбісі ақпараттық коммуникациялық қызметтердің жаңа түрін
қамтамасыз ете алмайды.
Біздің айналамызда тек ұялы байланыс желісі үшін ғана емес, басқа да
қолданыста сымдарды азайту мақсаты көзделген. Бұл өте тиімді әрі ыңғайлы,
себебі, ыңғайлы терминал - комммуникатордың көмегімен кез-келген уақытта,
кез-келген жерде қажетті іскерлік немесе жеке ақпаратқа қол жеткізуге
мүмкіндік бар. Бұл әлі де болса, жылдам қозғалатын автокөліктерге
орындалмағанымен, бұл мәселе шешімін табуда. Алайда бұл әлі де аздық етеді.
Қазіргі таңда 3G-дың ұялы байланыс желілері кең қолданыста. 3G-дың
стaндaрттaры - CDMA2000 стaндaртының дaмығaн түрі aмерикaлық IMT2000-
MC стaндaрты, GSM желісінің UMTS стaндaртымен белгілі еуропaлық
IMT2000-MC
стaндaрты екінші ұрпaқ желілерінде
қолжетімсіз
мультимедиялық aқпaрaттaрды тaрaту, жоғарғы жылдамдықты ғаламтор
қызметтерін қамтамасыз етті.
Ұялы байланыс аймағында әлемдік
телекомуникациялық
технологиялардың дамуы дүниеге төртінші ұрпақты алып келуіне себепші
болды. Ол телекомуникациялық жабдықтардың сапасын арттырды. Бұл деген
көрсетілетін қызметтердің сапасының жоғарылығы және ақпарат жіберу
жылдамдығының артуы. Жоғарыда айтылған қызметтерді жүзеге асыратын
технологиялардың бірі Long Term Evolution технологиясы, қысқаша LTE. Соған
орай LTE технологиясының көмегімен жұмыс істейтін ұялы байланыс желілері
LTE желісі деп аталады.
LTE технологиясы - бұл бірінші кезекте жылдамдық. “ВымпелКом”
бизнесі Қазақстанда байланыстың 4 буынымен дамып келеді, сондай-ақ
компания әлемдік телекоммуникация нарығындағы соңғы жаңалықтарды
қолдануда. Қазақстандық LTE байланыс жүйесі - ТМД елдері ішіндегі 700
МГц диапазонында жұмыс істейтін алғашқы жүйе.
Бұл дипломдық жоба 4G технологиясының көмегімен жобаланатын Тараз
қаласындағы ұялы байланыс желісіне арналған. 4G(LTE) технологиясын бүкіл
еліміз бойынша енгізуді қарастыру қажет. Себебі, 3G технологиясын ендіруді
12
созып алғандаймыз. Менің ойымша, LTE технологиясының болашағы зор деп
санаймын.
1 ҚОЛДАНЫСТАҒЫ ТЕХНОЛОГИЯНЫ ТАЛДАУ
1. 1Тараз қаласындағы байланыс желісінің қазіргі кездегі жағдайы
Тараз - Жамбыл облысының орталығы. XVIII ғасырда бұл қала Әулие-
Ата деп аталған. 1936-1937 жылдар аралығында Мирзоян деп аталған . 1937-
1997 жылдары Жамбыл, 1997 жылы 8 қаңтарда тарихи аты - Тараз атауы
қайтарылды. 1997 жылы Сарысу ауданы мен Тараз қаласы біріктіріліп, аудан
орталығы Тараз қаласы болып белгіленді. Қаланың халық саны: 380 000 адам
(2013 жылғы мәлімет) Тараз қаласының халық санының 70% қазақтар . Қалада
бұрынғы фосфорит өндірісінің негізінде құрылған акцион, қоғамдар мен
өндірістік кооперативтер жұмыс істейді. Тараз қаласында мемлекеттік
көпсалалы колледж жұмыс істей бастады. Тек соңғы жылдардың өзінде бес
балабақша ашылды. Таразда қаратау тауларының бөктерінде Қаратау фосфор
зауыты жұмыс істеп тұр. Бұл зауыт фосфор шығарудаң әлемде беделді
орындардың бірінде. Облыста бірдей 3 зауыт ашылған болатын, солардың бірі
«Жамбыл фосфор зауыты», «Химпром», «Жаңа Жамбал фосфор зауыты».
Қалада темір құрастырушы зауты, автожөндеу зауыты, «Автобөлшектер» зауты
т. б. зауыттар жұмыс істеп тұр.
Аудан тиімді географиялық аумақта орналасқан. Облыстың айтарлықтай
аумағын Бетпақ-Дала және Мойынқұм алады, тек оңтүстік-батыс, оңтүстік
және оңтүстік-шығыс шеті таулармен шектелген (Қаратау, Қырғыз және Шу-
Іле Алатау таулары) . Рельефтің бұл ерекшелігі облыс климатына әртүрлілік
ендіреді.
Аймақтың әлеуметтік-экономикалық даму динамикасы нақты секторда
да, әлеуметтік салада және инфраструктура комплексінде де оң өзгерістермен
сипатталады. Интернетке қолжетімділік жалпы орта білім беретін мектептердегі
оқу-тәрбие үрдісін жаңартуға септігін тигізуде.
Қазіргі таңда аудан
орталығында қашықта орналасқан мектептер соңғы үлідегі технологиялар
арқылы интернет желісін пайдалануға қол жеткізуде. Үстіміздегі жылдың тоғыз
айының қорытындысы бойынша облысымыздың 454 мектебі 100 пайыз телефон
байланысымен қамтамасыз етіліп, оның 442-сі кең арналы интернет жүйесіне
қосылған. Облыста ADSL технологиясына-155, CDMA технологиясына - 8,
EVDO технологиясына -149, Sky Edqe спутникті интернетке 26 мектеп
қосылған. Соңғы үлгідегі Sky Edqe технологиясы қызметін Қордай ауданын да-
6, Мойынқұмда-7, Сарысуда-2, Таласта 11 мектеп пайдаланып келеді. Жыл
басынан бері Wi Fi технологиясы арқылы интернетті желілік байланыс жүйесін
39 мектеп пайдаланады. Жыл аяғына дейін 10 мектепті интернетке қосу
көзделуде. Облыстағы 49 білім нысанында е-Iearninq электронды оқыту жүйесі
енгізіліп, жоғары 4-10 МБит/сек жылдамдықтағы интернетті пайдалануда.
Келесі оқу жылында оны 31 білім мекемесіне енгізу жоспарланып отыр. [29]
13
DWDM енгізу - «толық оптикалық желілер» бағыты бойынша қозғалыс.
Қазірде коммерциялық түрде оптикалық енгізу/шығару мультиплексорлары
жұмыс істеуде және алғашқы оптикалық кросс-коннекторлар іске асырылуда.
IP-телефония, Интернетке кеңжолақты мүмкіндік, электрондық почта,
ағындық бейне және мәліметтерді тарату, бейнеконференция, виртуалдық жеке
компьютерлік желілер және т. б. қазіргі кездегі жаңа қызметтерді енгізу
қажеттілігі артуда. Қойылған тапсырманы шешу қалааралық және
станцияаралық байланысты жаңаша ұйымдастыруға мүмкіндік беретін,
электрондық АТС, сонымен қатар талшықты-оптикалық байланыс жолдарын
және SDH аппаратураларын кеңінен енгізу арқылы жүзеге асыру көзделген.
Қалада байланыс қызметтерін
Шығыс Қазақстан облыстық
телекоммуникация дирекциясы АҚ «Қазақтелеком» филиалы қамтамасыз етеді.
"GSM Kazakhstan" байланыс операторының KCell, Activ брендтері, «ЖШС Кар-
Тел» байланыс операторының Beeline брендтері жұмыс істейді. Байланыс желісі
толығымен дерлік цифрлық, ҚТС-да абоненттік жолда бессандық нөмірлену
жүйесі қабылданған.
«Қазақтелеком» ұлттық байланыс операторының даму бағдарламасына
сәйкес, байланыс саласының технологиялық түрленулерінің негізін құрайтын,
жүйеқұрушы жобалардың ең ірісі ҰАСМ (НИСМ) құрылысы болады. Бұл
жобаның концепциясы SDH сақина технологиясын қолдану арқылы аналогтық
магистральдық желіні жерүсті талшықты - оптикалық жоғары жылдамдықты
цифрлық магистральдық желіге толығымен ауыстыру қажеттілігіне негізделеді.
Нәтижесінде республиканың барлық аймақтарын, бүкіләлемдік ақпараттық
желіге кем дегенде үш шығысы бар үш ірі сақина түрінде байланыстыру жүзеге
асырылады. Болжамдарға сәйкес, ҰАСМ құрылысының арқасында
магистральдық желіні эксплуатациялау арзандайды, байланыс сапасы
жақсарады, сондай-ақ жоғары сапалы цифрлық байланыс арналары мен
транспорттық ортаның ұсынылуы негізінде, республикада телекоммуникация
нарығының дамуын қамтамасыз етеді.
LTE ұялы байланыс жүйесі байланыс сапасының артуына және интернет
тұтынушыларының саны бойынша әлемдегі ең дамыған 50 мемлекеттің
қатарына кіруіне себебін тигізеді және біздің мемлекеттің әлемдік ақпараттық
кеңістікке интеграциясы үрдісін жылдамдатуға мүмкіндік береді.
1. 2 Төртінші ұрпақ түсінігі технологиясына шолу және ерекшелігі
4G - ұялы байланыстың төртінші ұрпағы, мәліметтер таратудың жоғары
жылдамдығын және байланыс сапасының жоғарлауын сипаттайды. Төртінші
ұрпаққа мәліметтерді таратуда 100 Мбит/с-тан асатын жылдамдық көрсететін
технологиялар жатады. Мысалы 4G ретінде LTE және WiMax технологиялары
саналады да, 1 Гбит/с теориялық жылдамдықта мәліметтер таратады.
Салыстырмалы түрде максималды жылдамдық GSM (2G) үшін 240 кбит/с, ал
3G үшін 10 Мбит/с. 4G-дің ерекшелігі сол бұнда тұтынушыға 326, 4
Мбит/секундқа және кері бағытқа 172, 8 Мбит/секундқа (3G-ден 2 есе жылдам)
14
дейін мәлімет жіберуді жүзеге асыра алатын жылдам интернет, бейнеқоңырау
мен ұялы телекөрсетілімді көруге, т. б көптеген қызметтерге қол жеткізе алады.
Құрылымдардың төртiншi ұрпағы бiздiң пiкiр бойынша - бұл қалтадағы
бағалы мультимедиа кеңсесi. Дәл бұл номадтикалық және бекiтiлген
абоненттер 1 Гбит/с үшiн жылжымалы үшiн 100 Мбит/ске дейiн мұндай төмен
түсетін арнадағы жылдамдықтың жүйелерiмен қамтамасыз ету бойынша талап
IMT-Advanced бағытталған (1. 1 Кесте) . Олар бастапқы ITU-R М1645 ұсыныста
сипатталған, қазiр тұрақты түзету кезеңі болып жатыр. Бұл - дауыс қосулар
орнату мүмкiндiгi, бiр уақытта әр түрлi ақпараттық сервистер үшiн мүмкiндiк -
интернетте жұмыс iстеу, үлкен көлемді деректерді айырбастау, (IPTV) хабарды
жүргiзу. Қазіргі таңда барлық қолданушының үйінде (кеңсесінде) бар.
1. 1 К е с т е - IMT-Advanced талаптары және LTE Rel. 8, LTE Advanced
(Rel. 10) көрсеткіштерінің мәндері
*- 4х4 конфигурациясы үшін, жақша ішінде - 8х8;
**- 2х2 конфигурациясы үшін, жақша ішінде 4х4
Барлық технологиялар IMT - Advanced адаптивтi антенна жүйелерi бар
жұмысты, антенна жүйелерiнiң бағытталған диаграммаларын құрастыру
функциясын қоса қолдауы керек. Перспективада және динамикалық цифрлар
диаграмма құрылуын қолдау. Бiрiгу деңгейінде тiрек толығырақ болуы керек,
әр түрлi интерфейстерi бар желiлердi арасындағы ағындарға шейiн. WiMAX те,
LTE-Advanced шеңберiнде де мына барлық талап жасалатын перспективалы
стандарттарды қолдайтынын атап өтемiз.
Сайып келгенде, 4G жүйелер IMT-Advanced стандарттардың пулiне кіру
технология сияқты анықтауға болады.
Оларды қолданбалы деңгейде бөледі:
15
- (жылжымалы/номадтикалық абоненттердiң үшiн 100/1000Мбит/с)
жоғары жылдамдық. Бұл бiрнеше мультимедиа ағындарымен жұмысты бiр
уақытта бiлдiредi, табиғатқа және QoS-қаталаптар бойынша әр түрлi;
- өзара үйлесiмдiк жәнебелсендi өзара әрекеттесу. Қолданушы басқа
желiлерден
бөгеуiл сезінбеу керек және тораралық деректердi беруi
мәселелерде.
1. 1 Сурет - IMT-Advanced жүйесінің параметрлерi
4G технологиялық жүйе деңгейінде бейнеленедi:
- OFDM модуляцияларына толық өтуімен (қайта шағылыстыру шарттарда
жұмыс iстеу) ;
- физикалық радиохаттамалары бiрлескен жұмыстың келiсушiлiгi мен
деңгейде;
- биiк иiлгiштiк пен жиiлiк жолақтары, жиiлiк ауқымдарының таңдауында
әдiстердiң модуляциялары адаптивтi қайта құрумен;
- арналық түзететiн кодтаудың өте мүлтiксiз әдiстерiнiң қолдануымен
(каскадты кодтар, LDPCтың коды, көп деңгейлi интерлингваның дамыған
жүйесi мен тағы сол сияқтылар) ;
- (IPv6 хаттамаларға өтумен), бiртұтас NGN-шы әр түрлi стандарттардың
жүйелерiнiң
кiрiгуiн мүмкiндiк пайда
болады -
(мысалы MPLS-тың
технологиясының негiзiнде желi) толық IP-шi желiнiң тіректік/базалық, IMS-
шi платформаның қолдауы. Барлық аталған технологиялық ерекшелiктер
16
![]()
төңiрегiнде микроэлектрон
элементтiк базасының
соңғы
жылдарының
ақиқатында революциялық табыстарына арқа сүйейдi. Бұл өздерiнiң қабылдау-
жiберу құрылымдарының функционалдығына ғана емес. Оған олардың өңдеуiн
құралдар керек болады. Керiсiнше, түпкi тұтынушы ТВ және видео қарағысы,
жаңалықтармен ауысып және оған үлкенфайлдарды бекіте кеткiсi, өлең
тыңдағысы, сөйлескiсi келедi. Компьютерлер, смартфоны, ноутбуктар және
нетбуктар, қолда ұстайтын компьютерлер торлық құрылымдарының қажеттi
кiрiгуi үшiн және сол сияқты құрылымдарсыз 4G желi жай ғана пайдасыз.
Төртінші ұрпақ жүйелерінің көмегімен мәліметтерді таратудың
кеңжолақты қызметтерін, Интернет желісіне қосылу, телефония, бейне және
теле бейнелерді нақты уақыт масштабында тарату, әртүрлі ұйымдастыру
жолдарымен құрылған мультимедиялық ақпаратты тарату секілді қызметтерді
көрсету орындалады. Ең алдымен жоспар бойынша локальды аймақтарды
біріктіру, одан кейін бүкіл қалаларды кез келген тұтынушының жұмыс істеуіне
ыңғайлы болатындай бір ірі «локальды аймаққа» біріктіру көзделуде. Атап
айтқанда, Wi-Fi немесе HotSpot байланыс қызметтеріне еркін рұқсат локальды
аймақтарының және кеңсе сыртында қала масштабында WiMAX және LTE
байланыс қызметтеріне еркін рұқсат локальды аймақтарының концепциялары
дамиды. Тұтынушы өзінің локальды желісінде де, қала ішіндегі желіде де
байланыс қызметтерін пайдалана алады.
802. 11 және 802. 16 топтарындағы стандарттардың одан әрі дамуы 6 ГГц
диапазондарында 150 км/сағ жылдамдықпен қозғалыс кезінде байланыс
қызметтерін көрсетуді көздейді. Бұл орнатылған байланыс қызметтеріне
сымсыз рұқсат көрсеткіштерінен асады және үшінші және одан кейінгі
ұрпақтардың ұялы байланыс жүйелерінің мүмкіндіктерімен қосылады. Үшінші
ұрпақ радиорұқсат жүйелерінің өзінде радиоинтерфейстерді жетілдіру, олардың
спектральды тиімділігі мен өнімділігін арттыру қажеттілігі туындай бастаған
еді.
Бұл жетілдіру спектральды - тиімді модуляция және кодтау әдістерін
қолдану есебінен орындалды. Мұндай жүйелерде бір тасушыға 100 Мбит/с
жылдамдыққа дейін қол жеткен болатын. Нақты классификация - радиорұқсат
жүйелерінің құрылымы орындалды. Енді ғана соңғы тұтынушы желісін құру
үшін қандай, ал абонентке рұқсат үшін қандай мәселелерді қарастыру керектігі
анық бола бастады. 802. 11a стандарты үшін байланыс арнасындағы
мәліметтерді тарату жылдамдығы 54 Мбит/с және ортогоналді жиіліктік
модуляциямен бірге 30 Мбит/с жылдамдығының арқасында абонеттің қалалық
немесе локалді желінің кез келген нүктесінде жұмыс істеуі оңай болды. Бұл
OFDM-модуляция көмегімен дабылдың тоқтап қалуларға жоғары тұрақтылығы,
яғни базалық станцияны тікелей көрусіз (NLOS) және рұқсат нүктесін көрусіз
(АР) дабылмен жұмыс істеу мүмкіндігі орындалады.
17
1. 2 Сурет - 4G технологияларының қалыптасуы
Төртінші ұрпақ жүйелерінде ортақ арнаның қорына рұқсат технологиясы
ретінде барлық мүмкін болатын арналарды бөлу түрлері қолданылады:
жиіліктік бөлу (FDMA) және оның жетілдірілген түрі - ортогоналді жиіліктік
бөлу (OFDMA), уақыттық бөлу (TDMA), кеңістіктік бөлу (SDMA), арналарды
код бойынша бөлу (CDMA) .
Интернетке мобильді кеңжолақты ену әдісін мынадай мобильді
байланыстың технологиялары қолданады: WCDMA/HSPA (3. 5G),
HSPA+(3. 75G) жәнеWiMax пен LTE (4G) . 4-ұрпақ өкілдерінің бірі LTE
болғандықтан оның кез келген тұрғыдан қарағанда мобильді байланыстың ең
сапалы әрі жылдам қызметтерін көрсетері анық.
18
![]()
1. 3 Сурет - LTE -мен 1371 құрылғы (FDD мен TDD), қаңтар 2014
Жоғарыдағы суреттен мобильді трафиктің ең көп тұтынушылары
ноутбук, компьютер, планшетке тиісті екенін көреміз. Бұл LTE желісінің
болашағының жарқын екендігінің бірден бір дәлелі болса керек [1], [30] .
1. 3 Long-Term Evolution технологиясының басты ерекшеліктері
LTE - (ағылшынның Long Term Evolution) - интернет қолданушыларды
жоғары жылдамдықты интернетпен қамтамасыз ететін мобильді интернеттің
төртінші кезеңі. LTE технологиясы мәліметтерді алдыңғы технологиялардың
жылдамдығынан он есе артық жылдамдықпен жіберуге мүмкіндік береді. LTE
технологиясы мәліметтерді алдыңғы технологиялардың жылдамдығынан он есе
артық жылдамдықпен жіберуге мүмкіндік береді. Теория жүзінде қабылдауға
326 Мбит/с, жіберуге 178 Мбит/с өткізу қабілетіне ие. Осыған сәйкес бүгінгі
таңда интернетті пайдаланушылар саны анағұрлым артуда.
LTE технологиясы үшінші және екінші кезең ұялы байланыс желісі
эволюциясының негізгі бағыты болып табылады. LTE базалық станциядан
пайдаланушыға мәліметтерді жеткізуде 326, 4 Мбит/с, кері бағытта секундына
172, 8 Мбит теориялық жылдамдықпен қамтамасыз етеді.
Байланысшылардың көзқарасынша LTE технологиясын игеру жабдықтың
өнімділігінің, қамту аймағының, тұтынушыларға қызмет көрсету сапасының
артуына мүмкіндік бермек. Сондай - ақ, LTE жаңа мүмкіндіктерінің арқасында
радиожиіліктік ресурстарды пайдаланып контент беріп, теледидар, радио және
басқа да медиамен бәсекелесе алатын болады.
19
![]()
2G және 3G желілерінің пайдаланушылары өз кезегінде жаңа кезең
байланысы қызметтеріне көшу арқылы айтарлықтай жоғары жылдамдықты
сымсыз Интернетке қол жеткізіп қaнa
қоймaйды, мультимедиялық
... жалғасы- Іс жүргізу
- Автоматтандыру, Техника
- Алғашқы әскери дайындық
- Астрономия
- Ауыл шаруашылығы
- Банк ісі
- Бизнесті бағалау
- Биология
- Бухгалтерлік іс
- Валеология
- Ветеринария
- География
- Геология, Геофизика, Геодезия
- Дін
- Ет, сүт, шарап өнімдері
- Жалпы тарих
- Жер кадастрі, Жылжымайтын мүлік
- Журналистика
- Информатика
- Кеден ісі
- Маркетинг
- Математика, Геометрия
- Медицина
- Мемлекеттік басқару
- Менеджмент
- Мұнай, Газ
- Мұрағат ісі
- Мәдениеттану
- ОБЖ (Основы безопасности жизнедеятельности)
- Педагогика
- Полиграфия
- Психология
- Салық
- Саясаттану
- Сақтандыру
- Сертификаттау, стандарттау
- Социология, Демография
- Спорт
- Статистика
- Тілтану, Филология
- Тарихи тұлғалар
- Тау-кен ісі
- Транспорт
- Туризм
- Физика
- Философия
- Халықаралық қатынастар
- Химия
- Экология, Қоршаған ортаны қорғау
- Экономика
- Экономикалық география
- Электротехника
- Қазақстан тарихы
- Қаржы
- Құрылыс
- Құқық, Криминалистика
- Әдебиет
- Өнер, музыка
- Өнеркәсіп, Өндіріс
Қазақ тілінде жазылған рефераттар, курстық жұмыстар, дипломдық жұмыстар бойынша біздің қор #1 болып табылады.

Ақпарат
Қосымша
Email: info@stud.kz